Полуоткрытый ноутбук на тёмном столе с терминалом, светящимся зелёным текстом CVE-идентификаторов. Рядом Raspberry Pi с мигающим светодиодом и свёрнутый кабель в мягком боке.


Когда я разговариваю с джуниор-пентестерами, почти у каждого одна и та же проблема: находят CVE-идентификатор в результатах сканирования, вставляют его в поисковик, читают описание на NVD - и зависают. Описание сухое, терминология мутная, а готовый эксплойт на Exploit-DB есть далеко не всегда. В итоге уязвимость либо помечается как «критическая» на основании одного CVSS-скора (менеджер доволен, толку ноль), либо пропускается, потому что нет очевидного пути к эксплуатации.

Эта статья - про конкретный навык: анализ CVE уязвимостей как отправная точка для построения атаки. Не для отчёта по комплаенсу, не для дашборда с метриками - для реального engagement (полный цикл от анализа до рабочего шелла разобран в гайде по CVE эксплойт разработке), где из advisory без исходного кода нужно вырастить тестируемую гипотезу. Покажу, какие поля читать первыми, как интерпретировать CVSS-вектор для планирования атаки, зачем смотреть на CWE раньше описания, и как patch diffing заменяет исходники, когда их нет.

Что реально содержит CVE-advisory и почему этого мало​

Русскоязычные материалы по теме CVE описывают формат записи («CVE-год-номер»), историю создания MITRE и общие слова про CVSS. Для понимания контекста сгодится, а на engagement - бесполезно. Типичная CVE-запись содержит:
  • CVE ID - уникальный идентификатор
  • Description - текстовое описание (от одного предложения до абзаца)
  • CVSS Score и Vector - числовая оценка и строка метрик
  • CWE - классификация корневой причины
  • Affected Products (CPE) - список затронутых продуктов и версий
  • References - ссылки на vendor advisory, патчи, Exploit-DB, GitHub
Проблема в том, что NVD - индексирующая база, а не исследовательская платформа. По данным VulnCheck, после февраля 2024 года 93.4% новых уязвимостей оставались без дополнительной информации в NVD - без CVSS-скоров, без CPE-конфигураций, без ссылок на патчи. NIST открыто признал, что объём CVE-заявок за первый квартал 2024 года вырос на треть по сравнению с аналогичным периодом годом ранее. Теперь NVD приоритизирует обогащение только для CVE из каталога CISA KEV, софта федерального правительства и критического ПО.

Рассчитывать на полноту NVD-записи нельзя. CVE-advisory - стартовая точка, а не финишная. Настоящий анализ описания уязвимости начинается после того, как вы вытянули из записи всё, что можно, и отправились за деталями в vendor bulletin, changelog и бинарные diff-ы патчей.

Как читать CVE описание: пять полей, которые определяют вектор атаки​

Когда я открываю свежую CVE на NVD, я не начинаю с описания. Описание - литературный пересказ, часто написанный вендором и намеренно размытый. Мой порядок чтения:
  1. CWE - что за класс уязвимости? Сразу даёт ментальную модель эксплуатации.
  2. CVSS Vector - не скор, а именно строка вектора. В ней больше информации об атаке, чем в числовой оценке.
  3. Affected Products / Versions - какие компоненты затронуты, какие версии.
  4. References - есть ли ссылка на vendor advisory, на GitHub commit (патч), на Exploit-DB.
  5. Description - и только потом текст. Теперь я читаю его с уже сформированным контекстом.
Порядок не случаен. Описание CVE-2017-5754 (Meltdown) звучит так: "Systems with microprocessors utilizing speculative execution and indirect branch prediction may allow unauthorized disclosure of information to an attacker with local user access via a side-channel analysis of the data cache." Без контекста CWE-200 (Exposure of Sensitive Information to an Unauthorized Actor) не поймёшь, что речь об утечке данных через побочный канал, а не о классической memory corruption. NVD использует CWE-200 как обобщение - корневая причина Meltdown (speculative execution side-channel) ближе к CWE-1037 (Processor Optimization Removal or Modification of Security-critical Code) или CWE-1342 (Information Exposure through Microarchitectural State after Transient Execution), которую MITRE создала специально для транзитивных side-channel атак типа Meltdown/Spectre.

CVSS-вектор - не оценка опасности, а карта attack surface​

CVSS-скор - число для менеджеров. CVSS-вектор - информация для пентестеров. Разница примерно как между «машина быстрая» и «V8, 450 л.с., задний привод, механика». Разберём на реальных примерах.

CVE-2021-44228 (Log4Shell): вектор CVSS:3.1/AV:N/AC:L/PR:N/UI:N/S:C/C:H/I:H/A:H, скор 10.0 CRITICAL.

Что здесь читается:
  • AV:N - атака по сети, локальный доступ не нужен
  • AC:L - низкая сложность, специальных условий нет
  • PR:N - привилегии не требуются
  • UI:N - жертве не нужно ничего делать
  • S:C - Scope Changed, атака выходит за границы уязвимого компонента (Log4j триггерит загрузку с внешнего LDAP, выполнение происходит в контексте приложения)
Для пентестера: можно атаковать удалённо, без аутентификации, без взаимодействия пользователя. Идеальный кандидат для Exploit Public-Facing Application (T1190, Initial Access) по MITRE ATT&CK.

CVE-2022-30190 (Follina): вектор CVSS:3.1/AV:L/AC:L/PR:N/UI:R/S:U/C:H/I:H/A:H, скор 7.8 HIGH.

На первый взгляд, AV:L (Local) и UI:R (User Required) делают эту CVE «менее интересной». Но PR:N говорит: привилегии не нужны. А реальность такова: Follina эксплуатируется через специально подготовленный документ Word. Пользователь открывает файл - MSDT вызывается через URL-протокол - RCE. CVE в CISA KEV, помечена как используемая в ransomware-кампаниях. Формально - Local vector. Практически - Exploitation for Client Execution (T1203, Execution), один из самых ходовых сценариев целевых атак.

Вывод: CVSS 9.8 иногда менее интересен для пентестера, чем CVSS 6.8 с правильным вектором. CVE-2016-0128 (Badlock) - скор 6.8 MEDIUM, вектор CVSS:3.1/AV:N/AC:H/PR:N/UI:R/S:U/C:H/I:H/A:N (CWE-254, deprecated-категория Security Features; современная классификация - CWE-300 или CWE-757 для downgrade-атак). Сетевой вектор, привилегии не нужны, но высокая сложность и действие пользователя. UI:R здесь означает, что жертва должна инициировать подключение через скомпрометированный канал (аутентификация через MitM-прокси). Обратите внимание на C:H/I:H - высокое влияние на конфиденциальность и целостность, что критично для MitM-сценария с protocol downgrade на SAM/LSAD (связанная CVE-2016-2118 - аналогичная проблема в Samba). Публичных PoC на Exploit-DB для CVE-2016-0128 и связанной CVE-2016-2118 нет, но сам вектор атаки может быть ценнее, чем очередная критическая SQLi в веб-панели, до которой не дотянуться из-за WAF.

CWE классификация: от абстрактной слабости к эксплуатационному примитиву​

CWE - классификация уязвимостей, которую большинство пентестеров игнорирует. Зря. CWE напрямую указывает на тип эксплуатационного примитива, а значит - на класс техник, которые стоит пробовать.

Практическая таблица маппинга CWE на действия:

CWEТип слабостиЭксплуатационный примитивЧто пробовать
CWE-78OS Command InjectionВыполнение произвольных команд ОСИнъекция через метасимволы (;, \, `)
CWE-125Out-of-bounds ReadУтечка памятиЧтение за границами буфера, информационная утечка
CWE-502Deserialization of Untrusted DataRCE через десериализациюПодготовка вредоносного сериализованного объекта
CWE-917Expression Language InjectionВыполнение кода через шаблонизаторИнъекция в EL/OGNL/JNDI выражения
CWE-20Improper Input ValidationЗависит от контекстаФаззинг входных данных
CWE-400Uncontrolled Resource ConsumptionDoS, иногда - race conditionПерегрузка ресурсов для обхода ограничений
CWE-200Exposure of Sensitive Information to an Unauthorized ActorУтечка чувствительных данныхПобочные каналы, ошибки в обработке
CWE-190 / CWE-191Integer Overflow (CWE-190) / Integer Underflow (CWE-191)Повреждение памятиГраничные значения, overflow/underflow

В старых CVE (2014–2015) может встречаться устаревшая категория CWE-189 (Numeric Errors), которая объединяла эти типы.

Когда у CVE несколько CWE - это золото. Каждый описывает отдельный аспект уязвимости и даёт отдельный вектор для исследования.

Root cause analysis уязвимости без доступа к коду​

Root cause analysis - тот этап анализа CVE уязвимостей, который определяет, какой именно дефект в коде привёл к уязвимости. Без исходного кода опираемся на три источника: описание CVE, набор CWE и vendor advisory.

CVE-2021-44228: четыре CWE - четыре направления удара​

🔓 Часть контента скрыта: Эксклюзивный контент для зарегистрированных пользователей.

Построение гипотез эксплуатации без исходного кода​

Итак, вы прочитали advisory, определили CWE, разобрали CVSS-вектор, поняли root cause. Дальше - превратить это понимание в тестируемую гипотезу. Это и есть эксплуатация уязвимостей без исходного кода на практике.

Patch diffing: бинарный анализ вместо исходников​

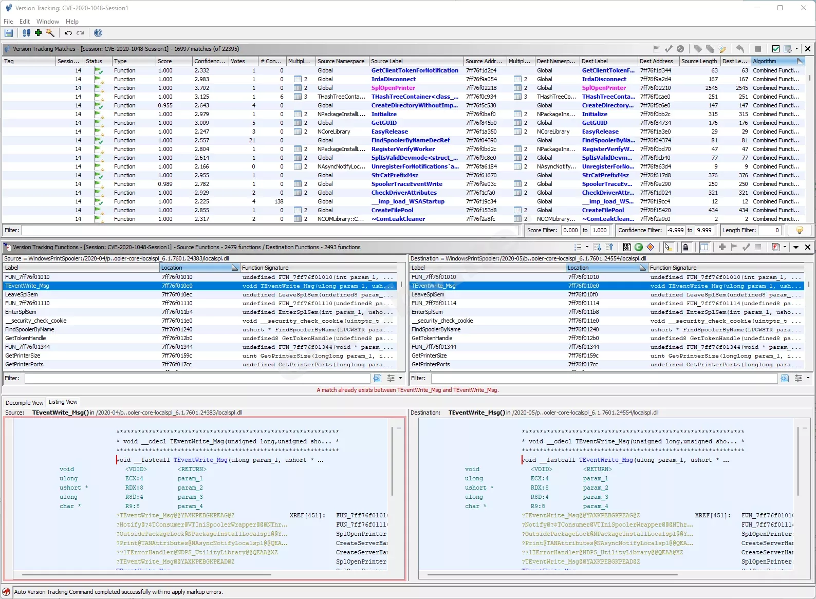
Когда исходники недоступны (проприетарное ПО, firmware, коммерческие продукты), patch diffing - основной метод верификации гипотезы. Суть: сравниваем уязвимый и пропатченный бинарник, чтобы найти изменённые функции.

Требования к окружению: Ghidra 11.x или IDA Pro, плагин BinDiff (для IDA) или встроенный Version Tracking (для Ghidra), два образа firmware или два билда приложения (до и после патча), достаточно места на диске для экспорта BinExport.

1776881551657.webp


Процесс:
  1. Получите два бинарника - уязвимую и патченную версию. Для firmware - скачать с vendor portal. Для Windows-компонентов - извлечь из обновлений через expand -f:* update.msu.
  2. Загрузите оба в дизассемблер. В Ghidra - два проекта, автоанализ, затем Version Tracking через Tools → Version Tracking.
  3. Найдите изменённые функции. BinDiff/Version Tracking покажет функции с высоким similarity score (0.9+), но отличающимися инструкциями. Это и есть патч.
  4. Проанализируйте diff. Добавленные проверки (boundary check, null check, sanitization) указывают на root cause. Если в патче добавлена проверка длины перед memcpy - вы смотрите на buffer overflow.
Пример для Follina (CVE-2022-30190): description говорит о RCE через URL-протокол MSDT. CWE не назначен. CVSS-вектор показывает AV:L/UI:R - нужно действие пользователя. CISA KEV подтверждает эксплуатацию в дикой природе, включая ransomware. Гипотеза: можно передать вредоносный URL через OLE-объект в документе Word, который вызовет msdt.exe с произвольными аргументами. Official mitigation от Microsoft - отключение (unregister) ms-msdt URI protocol handler (KB5014697, июнь 2022). Patch diff имеет смысл делать на msdt.exe и обработчике URI-протоколов после июньских обновлений.

От advisory до тестируемой гипотезы: пошаговый процесс​

Собрал это в workflow, который использую на каждом engagement:

Шаг 1. Сбор информации. Открываю CVE на NVD, фиксирую CWE, CVSS-вектор, affected versions, references. Проверяю наличие в CISA KEV. Командой searchsploit --cve <номер> проверяю PoC на Exploit-DB. Если в references есть ссылка на GitHub - смотрю коммит, это может быть патч.

Шаг 2. Формирование гипотезы. На основе CWE и описания формулирую конкретно: «Уязвимость типа X в компоненте Y позволяет Z при условии W.» Не «RCE в Apache», а «Десериализация сомнительных данных через JNDI lookup в Log4j при записи пользовательского ввода в лог.»

Шаг 3. Поиск подтверждений. Ищу PoC на Exploit-DB, GitHub (репозитории poc-in-github), vendor advisory. Для Exploit-DB смотрю дату публикации, платформу, статус verified. Если PoC не verified - это непроверенная гипотеза, а не рабочий эксплойт.

Шаг 4. Валидация в лабораторной среде. Разворачиваю уязвимую версию (Docker-образы из vulhub, ручная установка из архива). Проверяю гипотезу. Фиксирую, что работает, что нет, какие условия нужны.

Шаг 5. Адаптация к целевому окружению. На реальном engagement условия отличаются от лаборатории: WAF, сегментация, нестандартные конфигурации. Адаптирую payload, проверяю обходы.

Этот процесс маппится на MITRE ATT&CK: шаги 1-3 - Vulnerability Scanning (T1595.002, Reconnaissance) и сбор Vulnerabilities (T1588.006) / Exploits (T1588.005, Resource Development). Шаги 4-5 - непосредственная эксплуатация: Exploit Public-Facing Application (T1190), Exploitation for Client Execution (T1203), Exploitation for Privilege Escalation (T1068) или Exploitation of Remote Services (T1210) - зависит от конкретной CVE.

1776881685683.webp


NVD база уязвимостей: анализ в эпоху деградации

NVD остаётся центральным ресурсом, но полагаться на него как на единственный источник - ошибка. NIST приоритизирует обогащение CVE из каталога CISA KEV, федерального софта и критического ПО. CVE вне этих категорий попадают в NVD, но могут долго висеть без CVSS-скора, CPE-конфигурации и ссылок.

Что это значит для практики анализа CVE уязвимостей:
  • Не ждите обогащения. Если CVE свежая и без CVSS - вычитайте вектор из описания сами. CWE-78 в сервисе с AV:N - это критично вне зависимости от того, поставил ли NIST скор.
  • Используйте альтернативные источники. CISA Vulnrichment, VulnCheck KEV, vendor advisory, OSV (для open-source). Для пентестера особенно важен CISA KEV - если CVE в каталоге Known Exploited Vulnerabilities, это подтверждение эксплуатации в дикой природе.
  • NVD API для автоматизации. Фильтрация по hasKev параметру позволяет получить только CVE из CISA KEV - ваш shortlist для проверки на engagement.
По данным VulnCheck, значительная часть CVE с публичным PoC оставалась необработанной NVD в период деградации 2024 года (напомню - 93.4% новых CVE оставались необогащёнными). Реально опасные уязвимости с готовым эксплойтом могут не иметь CVSS-скора в NVD. Ещё одна причина не полагаться на скор как единственный критерий приоритизации.

Практический разбор: Stagefright как пример кластера связанных CVE​

Иногда одна уязвимость - на самом деле кластер. И тут начинается самое интересное.

Все они связаны с библиотекой libstagefright, все remote, платформа Android. Но CWE различаются:

CVECWEПримитив
CVE-2015-1538CWE-189 (Numeric Errors)Integer overflow в SampleTable
CVE-2015-1539CWE-189Integer underflow в ESDS parser
CVE-2015-3824CWE-119 (Buffer Errors)Integer overflow и memory corruption в MPEG4 tx3g
CVE-2015-3826CWE-119, CWE-189DoS: integer underflow + buffer over-read + crash mediaserver (не RCE)
CVE-2015-3828CWE-119, CWE-189RCE: integer underflow + memory corruption в parse3GPPMetaData
CVE-2015-3829CWE-189Off-by-one в MPEG4 covr atoms (SIZE_MAX)
CVE-2015-3864CWE-189Integer underflow - неполный фикс CVE-2015-3824

Для исследователя здесь важен паттерн: один и тот же парсер (MPEG4Extractor) напичкан numeric errors. Если вы нашли один integer overflow в парсере мультимедийных форматов - проверяйте соседние места. CVE-2015-3864 прямо говорит: "this vulnerability exists because of an incomplete fix for CVE-2015-3824." Неполные патчи - один из самых продуктивных источников для vulnerability research. Лично у меня правило: нашёл CVE с пометкой «incomplete fix» - копаю рядом, там почти всегда есть ещё.

На Exploit-DB: CVE-2015-1538 - 1 verified эксплойт (remote, Android), CVE-2015-3864 - 3 эксплойта, 2 verified. Для построения гипотез эксплуатации достаточно знать: все эти CVE эксплуатируются через отправку crafted MP4-файла. Парсер обрабатывает атом, происходит integer overflow, далее - memory corruption и RCE.

Чеклист: быстрая оценка CVE на engagement​

Для ежедневной работы я использую компактный чеклист. Глубокий анализ он не заменит, но за три минуты позволяет определить, стоит ли тратить время на конкретную CVE:
Код:
1. CWE → определить класс уязвимости
   └─ CWE-78/502/917/94 = высокий приоритет (RCE-потенциал)
   └─ CWE-125/200 = информационная утечка
   └─ CWE-119/189 = memory corruption (нужен бинарный анализ)

2. CVSS Vector → оценить достижимость
   └─ AV:N + PR:N + UI:N = эксплуатация без предусловий
   └─ AV:N + PR:N + UI:R = нужен фишинг / social engineering
   └─ AV:L + PR:H = нужен уже имеющийся доступ

3. CISA KEV → подтверждение эксплуатации in-the-wild
4. Exploit-DB (searchsploit --cve XXXX) → наличие PoC
5. References → есть ли ссылка на патч-коммит
Попробуйте прогнать через этот чеклист последнюю CVE, которую вы нашли на сканировании. Три минуты - и вы знаете, копать дальше или двигаться к следующей.

При анализе CVE без исходного кода patch diffing через BinDiff или Ghidra Version Tracking - один из ключевых методов верификации гипотезы. На деле раздобыть оба билда проприетарного продукта (до и после патча) нередко сложнее, чем выполнить реверс. Для Windows-компонентов это решается через expand -f:* update.msu. А как вы решаете эту задачу для firmware embedded-устройств - например, для Siemens SCALANCE или аналогичных контроллеров, где vendor не публикует diff между прошивками? Какой toolchain используете для извлечения и сравнения файловых систем из firmware images - binwalk + unsquashfs, jefferson, или что-то другое?

Вопрос к читателям​

Коллеги, кто работал с patch diffing для CVE без публичных исходников - какой тулчейн используете для бинарного сравнения уязвимой и пропатченной версии? Хотел бы узнать: при анализе Log4Shell (CVE-2021-44228, CWE-917 + CWE-502) в jar-артефактах - вы декомпилируете через Fernflower/CFR и диффите Java-псевдокод, или работаете на уровне байткода через javap -c с последующим diff? Если брали firmware или проприетарные бинари с CWE-78 (command injection) - какой IDA/Ghidra-скрипт или BinDiff-версию применяли для локализации изменённой функции парсинга? Поделитесь конкретным пайплайном: что на входе, какие флаги, как фильтруете шум от обфускации или релокаций, чтобы выйти на изменённый sink.
 
Последнее редактирование:
  • Нравится
Реакции: vll-q
Мы в соцсетях:

Взломай свой первый сервер и прокачай скилл — Начни игру на HackerLab

🚀 Первый раз на Codeby?
Гайд для новичков: что делать в первые 15 минут, ключевые разделы, правила
Начать здесь →
🔴 Свежие CVE, 0-day и инциденты
То, о чём ChatGPT ещё не знает — обсуждаем в реальном времени
Threat Intel →
💼 Вакансии и заказы в ИБ
Pentest, SOC, DevSecOps, bug bounty — работа и проекты от проверенных компаний
Карьера в ИБ →

HackerLab